Making It Easier to Become an Expedia Business Partner

Simplifying the onboarding experience so property owners could join Expedia faster and with less friction.

The Problem
Joining Expedia as a property partner was a slow and frustrating process. Onboarding could take up to 30 days, and every property had to complete the same lengthy application regardless of size or complexity. The form included 178 questions, many of which were irrelevant for smaller properties, while competitors required fewer than 40. Frequent calls from Market Managers added further friction for property owners who simply wanted a fast and simple way to join the platform.

The Objective
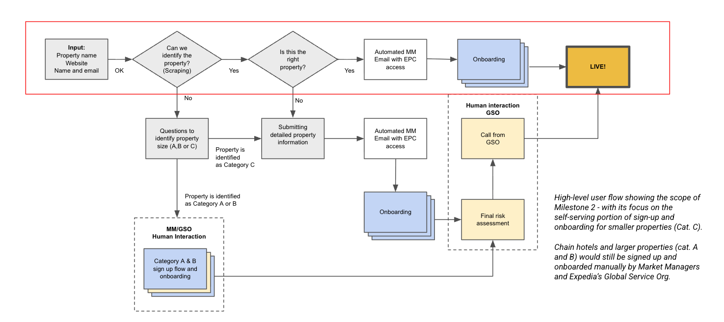
Reduce friction in the partner onboarding process by enabling property owners to join Expedia through a streamlined, self-service experience.

The Strategy
The onboarding experience was redesigned around a simplified self-service sign-up flow for the Expedia Partner Portal. The process reduced unnecessary questions, tailored steps based on property type, and minimized manual intervention from Market Managers. The new design focused on guiding partners quickly from interest to activation while maintaining the information needed for platform integration.

The Outcome
Property owners could join Expedia significantly faster through a simpler and more intuitive onboarding process, reducing dependency on manual support and improving partner acquisition efficiency.

Results

  • Sign-up time fell from several weeks to under 24 hours

  • Acquisition rate increased from <30% to 55% after streamlining onboarding

  • Partner acquisition cost reduced from ~$700 to ~$320 per property